| Release | Datum | Inhalt |
| 2026.69 | 31.03.2026 |
|
| 2026.60 | 24.03.2026 |
|
| 2026.59 | 23.03.2026 |
|
| 2026.57 | 18.03.2026 |
|
| 2026.52 | 11.03.2026 |
|
| 2026.48 | 05.03.2026 |
|
| 2026.46 | 04.03.2026 |
|
| 2026.42 | 02.03.2026 |
|
| 2026.41 | 27.02.2026 | |
| 2026.27 | 26.02.2026 |
|
| 2026.26 | 12.02.2026 |
|
| 2026.25 | 05.02.2026 |
|
| 2026.21 | 30.01.2026 | |
| 2026.20 | 29.01.2026 |
|
| 2026.14 | 26.01.2026 |
|
| 2026.13 | 22.01.2026 |
|
| 2026.12 | 19.01.2026 |
|
| 2026.09 | 15.01.2026 |
|
Release 2026.69
Suche nach Konten verbessert
Die Suche nach Konten wurde um folgende Punkte verbessert:
- Filter für: Alle Konten, Sachkonten, Debitoren, Kreditoren
- Nur bebuchte oder alle Konten anzeigen.
Im Kontoblatt kann im Feld "Konto" die Nr. oder Bezeichnung eines Kontos erfasst werden. Es werden alle bebuchten Konten durchsucht und in einer Liste unter dem Eingabefeld angezeigt. Mit Klick auf den Link "Alle Konten durchsuchen" öffnet sich die oben gezeigte Suchmaste. So können dann z. B. auch noch nicht bebuchte Konten gefunden werden.
Release 2026.57
Anzeige der Beleganzahl im Eingang bei Belegordnern
Ab dem aktuellen Release werden Ihnen auch in den einzelnen Belegordner die Anzahl der Belege angezeigt, die sich im Eingang befinden.
Release 2026.52
Ordnerauswahl im manuellen Belegupload
Ab dem aktuellen Release ist es möglich, direkt über den manuellen Belegupload aus dem Dashboard jeden beliebigen Belegordner anzusteuern und dort Belege hochzuladen.
Wählen Sie dazu einfach über das Ausklappmenü den Ordner aus, in den Sie Belege per Verzeichnisauswahl oder Drag & Drop hochladen möchten.
Release 2026.41
CSV-Export des Kontoblatt
Das Kontoblatt kann jetzt als CSV-Datei exportiert werden. Der Aufruf erfolgt im geöffneten Kontoblatt über das Dreipunktmenü.
Anzeige der Bezeichnung von Konto/Gegenkonto
An allen Stellen, an denen ein Konto erfasst oder angezeigt wird, ist jetzt die Bezeichnung des Konto ersichtlich.
Beispiel Kassenbuch
Manueller Belegupload
Als Ergänzung zum Weg über E-Mail können ab der aktuelle InvoiceHub Version auch Belege manuell in den Belegeingang hochgeladen werden.
Voraussetzung dafür ist das Belegarchiv im InvoiceHub und InvoiceHub L.
Empfehlenswert insb. bei den Freigabeoptionen <Archivieren> und <Freigeben>.
Funktionsaufruf über Belegordner
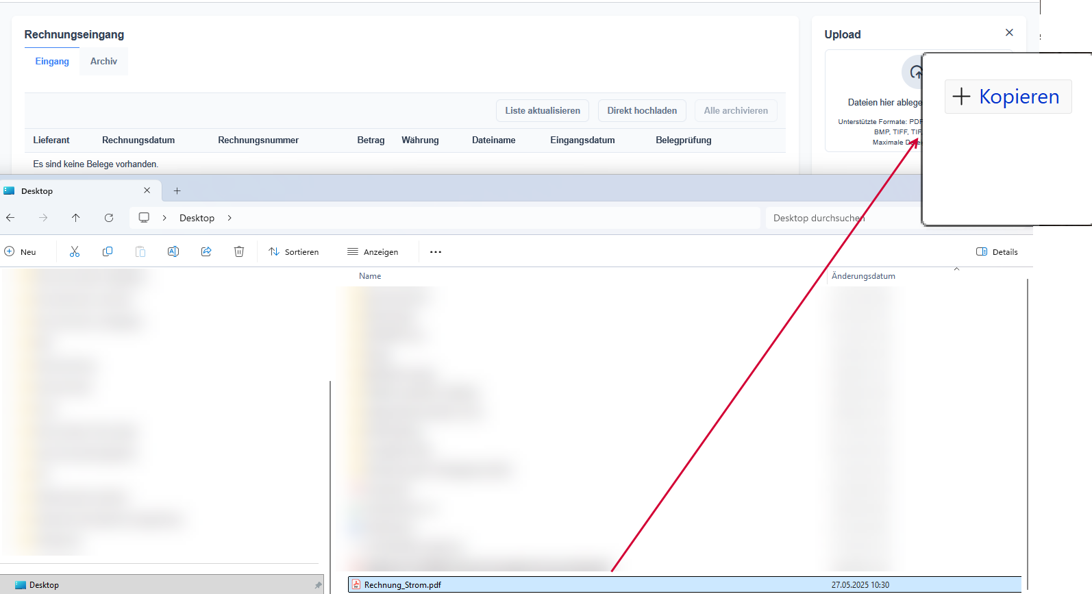
Im Register <Eingang> finden Sie die Schaltfläche <Direkt hochladen>
Daraufhin öffnet sich ein Panel und Sie haben die Möglichkeit, Ihre Belege entweder via Drag & Drop oder über Ordnerauswahl hochzuladen.
Ziehen Sie für Drag & Drop einfach den gewünschten Beleg in das Rechteck. Ihr Browser sollte Ihnen das mit einem "+Kopieren" anzeigen.
Über "auswählen" können Sie über die Ordnerauswahl die entsprechenden Belege auswählen. Auch ein sog. Multiselect von mehreren Belegen ist möglich.
Im Anschluss wird Ihnen der hochzuladende Beleg angezeigt.
Der Beleg wird anschließend automatisch in den Ordner <Eingang> übernommen.
Hinweise:
- Der Dateiupload ist auf 20 MB Dateigröße beschränkt
- Es sind nur die Dateitypen zulässig, die Sie auch per E-Mail einliefern können (siehe: Welche Dateitypen werden vom Belegmanagement unterstützt?)
- Aktuell sind Dateien nur ohne Sonderzeichen (kein ", ' oder = im Dateinamen) zum Upload freigegeben
Beispiel:
- Rechnung_Pizzeria Mario.pdf -> gültig
-
Rechnung_Pizzeria "Mario".pdf -> kann aktuell nicht hochgeladen werden
Lösung: Sie können die Datei umbenennen und anschließend hochladen.
Funktionsaufruf über Upload Kachel aus dem Dashboard
Neben dem Upload direkt in den Belegordner haben Sie zukünftig auch die Möglichkeit direkt über eine Kachel im Dashboard Belege hochzuladen.
Im aktuellen Funktionsumfang wird hierzu standardmäßig der erste Belegordner angesteuert (im Beispiel der Ordner Rechnungseingang).
--> In zukünftigen Ausbaustufen dieser Funktionalität haben Sie dann die Möglichkeit beim Upload den gewünschten Belegordner anzusteuern, falls Sie mit mehreren Eingangsordnern arbeiten.
Die entsprechenden Hinweise (siehe oben) gelten analog auch für die Kachel.
Einführung von Dokumenttypen
Mit dem aktuellen Release ermittelt das System automatisch KI-gestützt, um welche Rechnungsart bzw. Dokumenttyp sich der Beleg handelt.
Dabei werden folgende Dokumenttypen anhand der Absenderadresse auf dem Dokument automatisch erkannt:
- Einnahme
- Ausgabe
Darüber hinaus können über die Detailansicht der Belege zusätzlich manuell folgende Klassifizierungen für z.B. Gutschriften oder Stornorechnungen vorgenommen werden:
- Einnahmenminderung
- Ausgabenminderung
Sollte auf dem Dokument kein Absender ausgewiesen sein (z.B. bei Dokumenten wie AGBs, o.ä.) wird folgendes geschlüsselt:
- Sonstige
Das Ändern des Dokumenttyps ist nach der Archivierung nicht mehr möglich.
Wichtig:
Bitte tragen Sie in den Mandantenstammdaten Ihre korrekte Rechnungsanschrift ein, damit die automatische Dokumenttyp-Erkennung korrekt den Dokumenttyp ermitteln kann.
Wie kann ich Adressdaten für meinen Mandanten hinterlegen?
Hinweis:
Diese Funktion greift ab sofort bei neu importierten Belegen.
Daher müssen Belegen, die sich aktuell noch im Register <Eingang> befinden, einmalig ein Dokumenttyp manuell zugeordnet werden. Vorher können diese nicht archiviert werden.
Dies erkennen Sie in der tabellarischen Ansicht im <Eingangsordner> am Label
Vorgehensweise:
-
Lassen Sie sich den Beleg in der Detailansicht anzeigen, in dem Sie den Beleg in der Liste anklicken.
- Klicken Sie anschließend auf den Stift zum Editieren.
- Wählen Sie aus dem Ausklappmenü den gewünschten Dokumenttyp aus.
4. Speichern Sie den Eintrag ab.
Hinweis:
Der Eintrag kann nicht rückgängig gemacht werden.
5. Im Anschluss können Sie den Beleg wie gewohnt archivieren. Bitte beachten Sie, das nach dem Archivieren das Ändern des Dokumenttyps nicht mehr möglich ist.
Release 2026.21
Belege nachträglich senden bei fehlerhafter Übertragung
In vereinzelten Konstellationen (z.B. durch Fehler 401) konnte es vorkommen, dass Belege aus dem Belegmanagement Archiv nicht an das Zielsystem (z.B. Unternehmensportal) übertragen wurden.
Wichtig:
Diese Belege haben kein <Gesendet am> - Datum.
Lösung:
Die Belege können nun nachträglich mit Hilfe des Buttons <Belege senden> an das Zielsystem übertragen werden.
Aktualiseren Sie im Anschluss über den Button <Liste aktualisieren>. Dann sollte das <Gesendet am> Datum enthalten und zusätzlich die Belege im Zielsystem (z.B. Unternehmensportal) vorhanden sein.