| Release | Datum | Inhalt |
| 2025.131 | 18.12.2025 |
|
| 2025.128 | 17.12.2025 | |
| 2025.217 | 17.12.2025 |
|
| 2025.122 | 12.12.2025 |
|
| 2025.121 | 11.12.2025 |
|
| 2025.120 | 09.12.2025 |
|
| 2025.117 | 08.12.2025 |
|
| 2025.116 | 04.12.2025 |
|
| 2025.115 | 02.12.2025 |
|
| 2025.113 | 27.11.2025 |
|
| 2025.110 | 27.11.2025 | |
| 2025.102 | 20.11.2025 |
|
| 2025.100 | 13.11.2025 |
|
| 2025.99 | 12.11.2025 |
|
| 2025.98 | 11.11.2025 |
|
| 2025.97 | 07.11.2025 |
|
| 2025.96 | 06.11.2025 |
|
| 2025.95 | 06.11.2025 |
|
| 2025.89 | 21.10.2025 |
|
| 2025.80 | 30.09.2025 |
|
| 2025.72 | 21.08.2025 | |
| 2025.70 | 21.08.2025 |
|
| 2025.58 | 08.07.2025 |
|
| 2025.57 | 03.07.2025 | |
| 2025.52 | 18.06.2025 | |
| 2025.48 | 03.06.2025 | |
| 2025.42 | 20.05.2025 | |
| 2025.35 | 24.04.2025 |
|
| 2025.32 | 16.04.2025 |
|
| 2025.27 | 02.04.2025 | |
| 2025.19 | 03.03.2025 | |
| 2025.16 | 12.02.2025 | |
| 2025.15 | 05.02.2025 | |
| 2025.10 | 31.01.2025 |
|
| 2025.9 | 23.01.2025 | |
| 2025.3 | 07.01.2025 | |
| 2025.2 | 03.01.2025 |
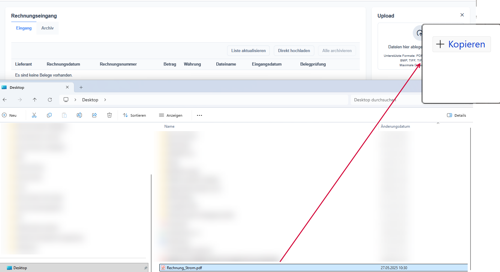
Release 2025.128
Manueller Belegupload
Als Ergänzung zum Weg über E-Mail können ab der aktuelle InvoiceHub Version auch Belege manuell in den Belegeingang hochgeladen werden.
Voraussetzung dafür ist das Belegarchiv im InvoiceHub und InvoiceHub L.
Empfehlenswert insb. bei den Freigabeoptionen <Archivieren> und <Freigeben>.
Funktionsaufruf
Im Register <Eingang> finden Sie die Schaltfläche <Direkt hochladen>
Daraufhin öffnet sich ein Panel und Sie haben die Möglichkeit, Ihre Belege entweder via Drag & Drop oder über Ordnerauswahl hochzuladen.
Ziehen Sie für Drag & Drop einfach den gewünschten Beleg in das Rechteck. Ihr Browser sollte Ihnen das mit einem "+Kopieren" anzeigen.
Über "auswählen" können Sie über die Ordnerauswahl die entsprechenden Belege auswählen. Auch ein sog. Multiselect von mehreren Belegen ist möglich.
Im Anschluss wird Ihnen der hochzuladende Beleg angezeigt.
Der Beleg wird anschließend automatisch in den Ordner <Eingang> übernommen.
Hinweise:
- Der Dateiupload ist auf 20 MB Dateigröße beschränkt
- Es sind nur die Dateitypen zulässig, die Sie auch per E-Mail einliefern können (siehe: Welche Dateitypen werden vom Belegmanagement unterstützt?)
- Aktuell sind Dateien nur ohne Sonderzeichen (kein ", ' oder = im Dateinamen) zum Upload freigegeben
Beispiel:
- Rechnung_Pizzeria Mario.pdf -> gültig
-
Rechnung_Pizzeria "Mario".pdf -> kann aktuell nicht hochgeladen werden
Lösung: Sie können die Datei umbenennen und anschließend hochladen.
Release 2025.110
Import von Buchungen im DATEV-Format
Buchungen können jetzt im DATEV-Format importiert werden.
Funktionsaufruf
»Sidebar Menü | Rechnungswesen | Buchungen importieren«
Vorgehensweise
- Import-Datei in den entsprechenden Bereich ziehen oder auswählen.
- <Importieren> klicken.
- Die Buchungen werden importiert.
Release 2025.72
KI-gestützte Suche in natürlicher Sprache
Mit der neuen KI-gestützten Suche können Sie Ihre Suchanfragen im InvoiceHub nun ganz einfach in natürlicher Sprache formulieren – ohne komplexe Filter oder Suchoperatoren.
Die Suche greift dabei auf den Volltext aller abgelegten Dokumente zu und bietet Ihnen folgende Vorteile:
- Intuitive Bedienung durch natürliche Spracheingabe
- Kontextverständnis, z. B. Erkennung von Zeiträumen oder Adressen
- Fehlertoleranz bei Rechtschreibfehlern oder ungenauen Formulierungen
- Zeitersparnis durch weniger manuelle Filtereinstellungen
Beispiel: „Zeige mir alle Rechnungen von Müller GmbH mit einem Gesamtbetrag über 500 Euro“.
Eine Liste aller durchsuchbaren Eigenschaften finden Sie hier.
Release 2025.57
Invoice Hub / Invoice Hub L: Warteschlange für Belege bei Versandproblemen
Ist das Zielsystem für den Belegversand (z. B. Agenda Unternehmensportal oder DATEV Belegbilderservice Rechnungswesen) ausnahmsweise nicht erreichbar, so werden diese Belege ab sofort in der sog. "Warteschlange" geparkt.
Sie werden über diesen Zustand zum einen via E-Mail informiert als auch über eine Anzeige in der Ordnerübersicht.
Im neuen Register <Warteschlange> können Sie über den Button <Erneut versuchen> die Belege nochmals an das Zielsystem versenden.
War der erneute Versand erfolgreich, erhalten Sie die entsprechende Meldung und die Liste wird automatisch geleert.
Release 2025.52
Erkennung von Belegeigenschaften für PDF- und Bilddateien
Beim Empfang von PDF Dateien erkennt InvoiceHub mit Belegarchiv zukünftig automatisch mit Hilfe von KI folgende Belegeigenschaften.
- Lieferant
- Rechnungsdatum
- Rechnungsnummer
- Betrag
- Währung
Dies gilt auch für Bilddateien (JPG, JPEG, PNG) abhängig von der Qualität des fotografierten bzw. gescannten Belegs.
Werden die Belegeigenschaften erkannt, so sehen Sie dies anhand des Labels "KI generiert". Bitte prüfen Sie generell die erkannten Belegdetails.
Die Belegeigenschaften können Sie als Anwender jederzeit über das Symbol editieren und geänderte Daten abspeichern.
Bitte beachten Sie, dass eine Formale Rechnungsprüfung weiterhin nur für E-Rechnungen (ZUGFeRD und X-Rechnung) durchgeführt werden kann.
Release 2025.48
Neue Option beim Einrichten des InvoiceHub
Beim Einrichten des InvoiceHub steht die neue Option "Agenda InvoiceHub" zur Verfügung.
Wird diese Option gewählt, bleiben die Belege im InvoiceHub und werden nicht an ein externes System weitergeleitet.
Umzug des Kassenbuchs auf eine neue Plattform
Das Agito Kassenbuch wird auf eine zentrale Agenda Plattform umgezogen. Um das Kassenbuch auf der neuen Plattform wie gewohnt nutzen zu können, sind einige wenige Schritte für Sie als Anwender durchzuführen. Die entsprechende Anleitung zum Umzug finden Sie hier.
Mobile Nutzung des Kassenbuchs wieder möglich
Die mobile Nutzung des Kassenbuchs war vorübergehend nur eingeschränkt nutzbar. Mit diesem Release kann das Kassenbuch wieder mobil genutzt werden.
Release 2025.42
Schnittstelle DATEV Belegbilderservice Rechnungswesen
Ab sofort kann mit dem InvoiceHub die DATEV-Schnittstelle Belegbilderservice Rechnungswesen genutzt werden. Bei der Ersteinrichtung des InvoiceHubs für einen Mandanten haben Sie die Möglichkeit, die Schnittstelle Belegbilderservice Rechnungswesen von DATEV auszuwählen.
Anschließend werden Sie auf die Login Seite von DATEV weitergeleitet, wo Sie sich mit Ihren Zugangsdaten für Ihr DATEV-Benutzerkonto einloggen können.
Über den Verbindungsassistenten können Sie Ihre Beraternummer, den Mandanten und den entsprechenden Ordner ("Belegtyp" in DATEV Unternehmen online) auswählen.
Je nach gewähltem Freigabeprozess erfolgt dann die Übertragung in DATEV Unternehmen online mit Archivierung oder nach Freigabe der Belege (siehe Welche Funktionen beinhaltet das Belegarchiv?).
Bitte beachten Sie: Für den DATEV Belegbilderservice Rechnungswesen nur die Freigabeprozesse "Archivieren" und "Freigabe" zur Verfügung stehen.
Ordneranlage im Agenda Unternehmens-Portal aus dem InvoiceHub heraus
Der Wechsel in das Agenda Unternehmens-Portal, um einen Ordner für den InvoiceHub anzulegen, ist ab sofort nicht mehr notwendig. Die Ordner können nun bequem aus dem InvoiceHub heraus im Unternehmens-Portal angelegt und direkt verknüpft werden.
Im Verbindungsassistent gibt es eine neue Option "Neuen Ordner im Agenda Unternehmens-Portal anlegen".
Sie werden in das Unternehmens-Portal weitergeleitet, wo Sie einen Ordner anlegen können und im Anschluss direkt verknüpfen können.
Auch bei der Ersteinrichtung werden Sie an das Unternehmens-Portal weitergeleitet. Unseren Schnelleinstieg haben wir dementsprechend angepasst.
Kassenbuch über den Shop bald wieder bestellbar
Technisch wurden alle Vorbereiten getroffen, dass das Kassenbuch wieder bestellt werden kann. In Kürze kann das Kassenbuch wieder über unseren Shop bestellt werden.
Benutzeroberfläche angepasst
Update der integrierten Komponentenbibliothek von PrimeNG. Das Design der Benutzeroberfläche hat sich dadurch geringfügig (z.B. leichte Farbanpassungen) verändert.
Release 2025.27
Verfahrensdokumentation
Mit der entsprechenden Lizenz steht Ihnen das Modul Verfahrensdokumentation zur Verfügung. Pflegen und archivieren Sie hiermit ihre Prozesse zur Belegablage.
Wir informieren Sie, sobald das Produkt im Kundenbereich bestellbar ist.
Automatischer Abgleich der Exportverbindungen beim Betreten des InvoiceHub
Beim Betreten des InvoiceHub wird ab sofort die Exportverbindung im InvoiceHub mit dem Zielsystem abgeglichen. Wurde der verknüpfte Ordner im Zielsystem geändert, erhalten Sie einen entsprechenden Hinweis.
Damit die Belege wieder korrekt in das Zielsystem übertragen werden können, muss die Exportverbindung einmal neu verknüpft werden. Heben Sie diese über das Dreipunktmenü auf und verknüpfen Sie anschließend neu. Ihre automatisch generierte E-Mail-Adresse bleibt weiterhin bestehen.
Release 2025.19
Freigabeprozess für Belege flexibel anpassbar
Für jeden Belegordner in InvoiceHub kann der Freigabeprozess jetzt individuell festgelegt werden.
-
»Dreipunktmenü | Freigabeprozess ändern" auswählen.
-
Gewünschten Freigabeprozess festlegen
Weitere Informationen finden Sie in der Anleitung Welche Funktionen beinhaltet das Belegarchiv?
ℹ️ Verfügbarkeit:
Das Feature ist für die Produkte InvoiceHub und InvoiceHub L verfügbar, jedoch nicht für InvoiceHub Free und InvoiceHub Mail.
Release 2025.16
Fehlermeldung beim Speichern von Belegdetails ohne Rechnungsdatum behoben
Beim Speichern der Belegdetails (Detailansicht) ohne Rechnungsdatum konnte es zu einer Fehlermeldung kommen. Der Fehler wurde behoben.
Release 2025.15
BWA-Schema für 2025
Das aktuelle BWA-Schema für das Jahr 2025 wurde integriert.
InvoiceHub E-Mail-Adresse deutlich gekennzeichnet
Die InvoiceHub-E-Mail-Adresse zur Einlieferung von Belegen ist nun deutlich durch einen Tag markiert. Dadurch ist sie leichter erkennbar und auf Anhieb besser auffindbar.
💡Tipp:
Über die Entsprechenden Symbole kann die E-Mail-Adresse
- in die Zwischenablage kopiert werden.
- als Kontaktdatei (.vcf) für Anwendungen wie Outlook heruntergeladen werden.
"Rechtliche Ansicht XML" auch bei ZUGFeRD Rechnungen
Die Funktion "Rechtliche Ansicht XML" ist nun auch für ZUGFeRD-Rechnungen verfügbar – analog zu XRechnungen.
Release 2025.9
SKR, Steuerschlüssel und Umsatzsteuer-Voranmeldung für 2025
Folgende Stammdaten für das Jahr 2025 wurden integriert:
- Sachkontenrahmen (SKR) 03 und 04
- Steuerschlüssel
- Umsatzsteuer-Voranmeldung
Abfrage noch fehlender Adressdaten für die formale Rechnungsprüfung
Für die formale Rechnungsprüfung werden bestimmte Adressdaten benötigt. Sind diese noch nicht hinterlegt, werden sie automatisch beim Öffnen des InvoiceHub abgefragt.
ZIP-Dateien empfangen
Sie können jetzt ZIP-Dateien an den InvoiceHub senden. Der InvoiceHub entpackt die ZIP-Datei automatisch und wertet den Inhalt der ZIP-Datei aus.
Zulässige Dateitypen erweitert
Folgende Dateitypen können jetzt an den InvoiceHub gesendet werden:
- bmp
- webp
- tiff
Annahme von E-Rechnungen im Standard "Cross Industry Document"(CID)"
E-Rechnungen können jetzt neben dem Standard "Cross Industry Invoice (CII)" auch im Standard "Cross Industry Document"(CID)" empfangen und verarbeitet werden.
Release 2025.3
Falsche Meldung "Der Steuerschlüssel ist nicht vorhanden. Korrigieren Sie die Eingabe" wurde behoben
Beim Erfassen von Buchungen im Kassenbuch oder der Buchungserfassung konnte es unter Umständen zu folgender Meldung kommen.
"Der Steuerschlüssel ist nicht vorhanden. Korrigieren Sie die Eingabe."
Das Problem wurde behoben. Buchungen können jetzt wieder wie gewohnt erfasst werden.
Release 2025.2
Problem beim "Zielordner verbinden" behoben
Bei "Zielordner verbinden" konnte es fälschlicherweise zu folgender Meldung kommen:
"Zielverbindung nicht möglich. Sie haben keine E-Mail-Adressen mehr übrig."
Das Problem wurde behoben. "Zielordner verbinden" ist jetzt unabhängig von den zur Verfügung stehenden E-Mail-Adressen möglich.